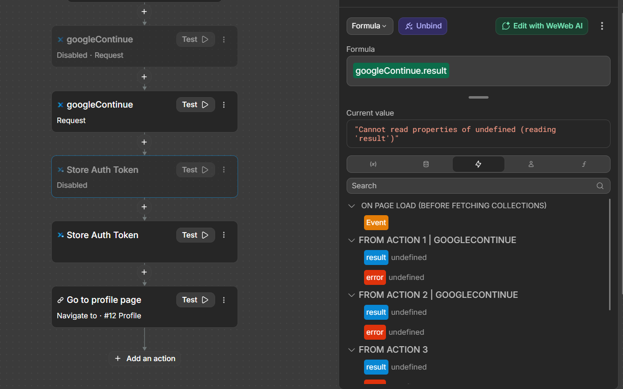
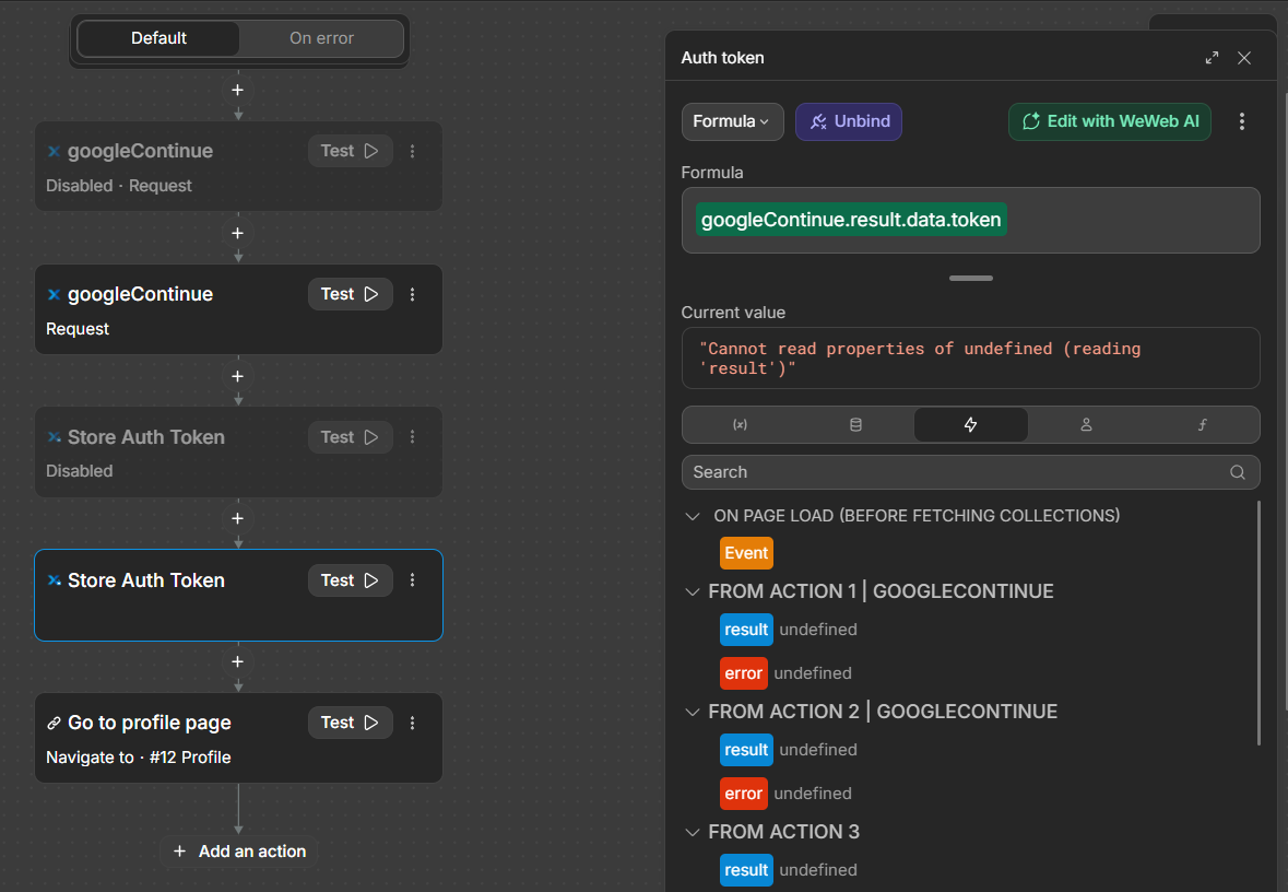
Here’s the print, the action is disabled for nowbecause I’m working on the ditor and it works fine, but in production in does not work, it does not redirect to the profile of the user because I can’t get the authToken, I tried everything already.
Here’s in my editor, when the workflow is triggered it works fine:

