Copy to Clipboard not working in Staging environment

We are trying to copy link into the clipboard for our event table record. the logic is as follows

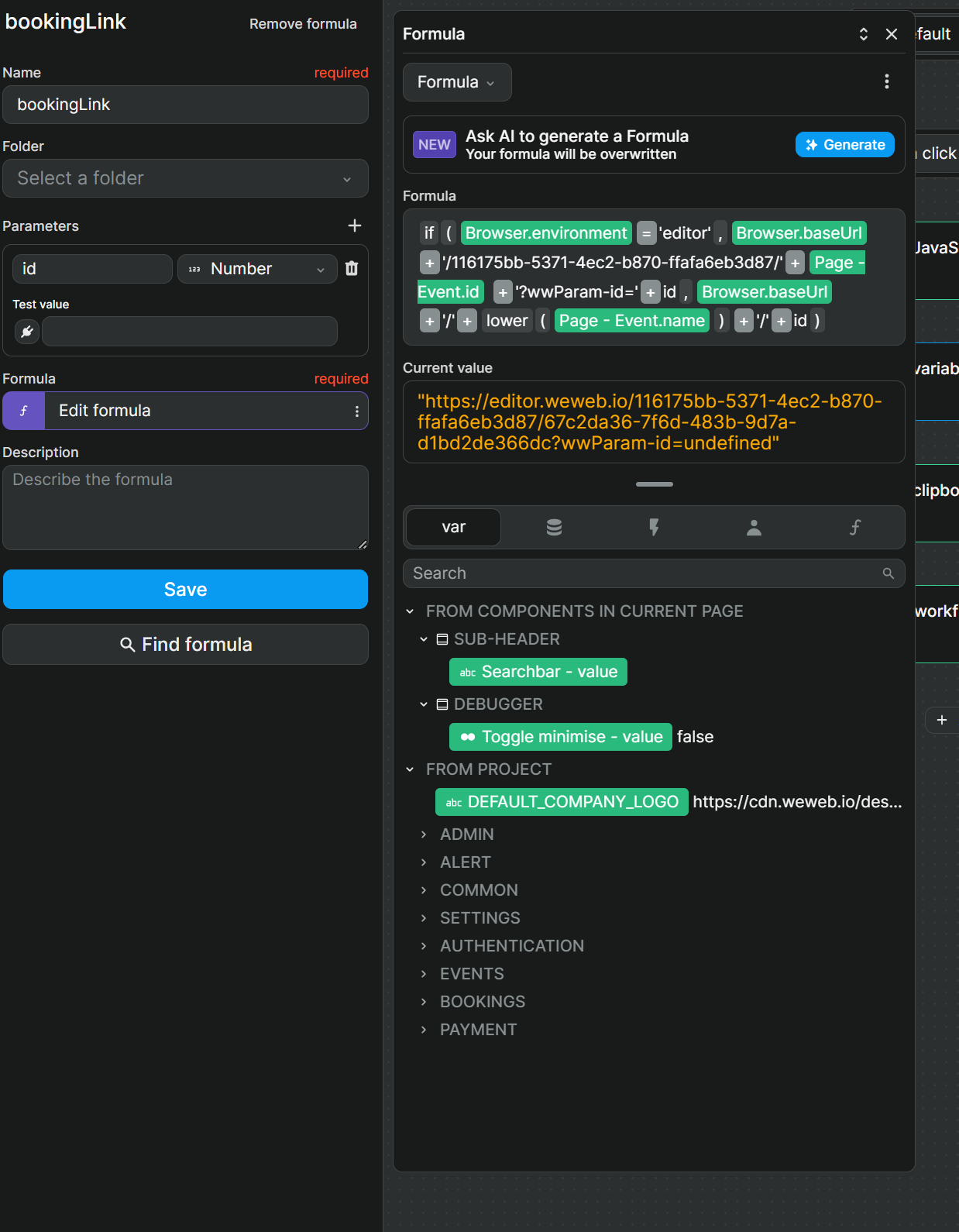
  1. bookingLink is a formula
  2. This being copied to a variable
  3. This variable is then copied to the clipboard

This is working in the dev environment but not on staging. We are getting undefined in the staging environment. How can we fix this?

This is still not working for me. I had submitted this as bug and weweb marked as handled. Can someone help what needs to happen here for copy to clipboard work in staging? @Joyce

Hello @snehalparate,

We have your ticket, we are taking a look. Sorry the delay

The action copy is working. The issue come from the page.name that you are using in one of your formula. This part of your formula is undefined in staging. You can change it for now if you want to write it directly

We will fix the issue for the page.name

1 Like

Thank you for the update :+1: